Descubra los aspectos destacados!
Flexibilidad y rapidez
Gracias a Engineering Base - Mobile View los empleados reaccionan en el funcionamiento y el mantenimiento con mucha más rapidez y flexibilidad a las averías y los retos. El factor clave es la facilidad de uso. La información de mantenimiento se puede transferir de forma sencilla y sin complicaciones al departamento de ingeniería, Así Engineering Base - Mobile View está siempre actualizado. Se puede utilizar en cualquier lugar gracias a que Engineering Base - Mobile View se basa en la web.
Anotar los favoritos asociados a las personas
También la ardua búsqueda de proyectos también ha llegado a su fin con Engineering Base - Mobile View. Los proyectos en los que se trabaja con frecuencia pueden marcarse sencillamente como favoritos, lo que permite encontrarlos con mayor rapidez y consultarlos con un simple vistazo.
Anotaciones para el seguimiento
Si es necesario actualizar la documentación después de realizar las tareas de mantenimiento o una reparación, no hay problema con la función de anotaciones de Engineering Base - Mobile View. Engineering Base genera automáticamente tareas a partir del paquete de anotaciones, que luego se remiten al departamento de ingeniería. Las anotaciones se pueden efectuar en forma de textos, líneas, círculos, cuadrados o dibujos a mano alzada. La información se representa en el gemelo digital de Engineering Base como tarea.
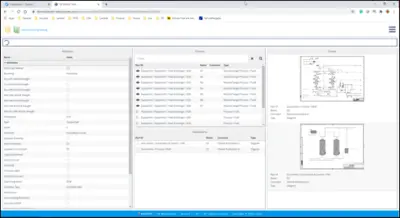
Información automática para el mantenimiento
Cada hoja está vinculada a la hoja original de Engineering Base. De este modo, la información de mantenimiento se puede transferir de forma directa al lugar adecuado sin tener que hacer engorrosas búsquedas. El estado más reciente de la documentación se ve directamente en Engineering Base - Mobile View.

Siempre en movimiento
Engineering Base - Mobile View se puede utilizar fácilmente con dispositivos móviles como tabletas, ya que se ha desarrollado principalmente para estos dispositivos. Ya se trate de documentos de plantas, modelos de datos o esquemas, todo se puede consultar en cualquier momento y lugar. Esto brinda a los empleados una conexión directa con la plataforma informática para que puedan trabajar en tiempo real en la base de datos. Imprimir planos y buscar en carpetas y archivadores ya es cosa del pasado.

Licencia con usuario designado
Las licencias se asignan individualmente a las direcciones de correo electrónico. Por lo tanto, no es necesaria una cuenta de Active Directory para cada usuario, lo que resulta especialmente interesante para los proveedores. Es posible la autenticación multifactorial en cualquier momento.


